ลงชื่อเข้าใช้

Translate not found: free trial for 14 days
เริ่มตอนนี้ เลือกแผนทีหลัง

Translate not found: no credit card required no obligation no risk
ทีม 3
69.90
ฟรี
ต่อเดือน
  • 10 ผู้เข้าร่วม
  • 10 Translate not found: projects3
  • 10 Translate not found: gb Translate not found: per_team
  • Translate not found: roles_and_chats
  • Translate not found: ai-services
  • Translate not found: integra
Translate not found: free trial for 14 days
เริ่มตอนนี้ เลือกแผนทีหลัง
Translate not found: no credit card required no obligation no risk
ทีม 3
69.90
ฟรี
ต่อเดือน
  • 10 ผู้เข้าร่วม
  • 10 Translate not found: projects3
  • 10 Translate not found: gb
  • Translate not found: roles_and_chats
  • Translate not found: ai-services
  • Translate not found: integra
Translate not found: ai_
CRM
Translate not found: services_for_business

ลงทุนทั้งหมดในงาน Translate not found: together

Translate not found: projects_people_knowledge_and_much_more_a_platform_that_makes_things_easier

เริ่มต้น
สินค้า

Translate not found: set_up_your_workspace พื้นที่ทำงาน

Translate not found: from_workflow_tools_to_connections_and_beyond_theres_much_more_to_explore

แผนภูมิแกนท์

Translate not found: the_gantt_chart_clearly_shows_the_project_plan

แผ่นไม้

Translate not found: interactive_online_whiteboard_for_teamwork_

แคนบัน

Translate not found: visualize_the_workflow

รายการที่ต้องทำ

Translate not found: all_tasks_are_in_front_of_your_eyes_add

ปฏิทิน

Translate not found: projects_tasks_and_events_in_one_overview

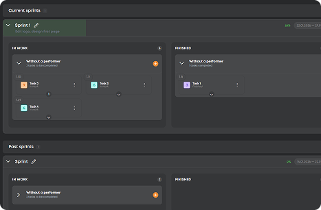
Translate not found: sprints

Translate not found: flexible_planning_without_progress_in_real_time

CRM

Translate not found: set_up_a_crm_structur

  • วางแผนอย่างแม่นยำ แผนภูมิแกนท์
    Translate not found: schedule_adjust_and_track_relations_to_ensure_that_projects_stay_on_time_
  • จัดระเบียบงาน แผ่นไม้
    Translate not found: structure_projects_monitor_progress_and_keep_everything_under_control
  • Translate not found: visualize_workflows แคนบัน
    Translate not found: flexible_boards_where_tasks_flow_priorities_stand_out_and_progress_stays_visible
  • จับทุกงาน รายการที่ต้องทำ
    จากบันทึกด่วนไปจนถึงเป้าหมายหลัก งานทุกอย่างจะอยู่ในที่เดียวและเสร็จสิ้น
  • มุ่งเน้นที่เวลา ปฏิทิน
    วางแผน กำหนดเวลา และประสานงานกับกำหนดเวลารวมถึงการประชุมเพื่อให้ทุกอย่างเป็นไปในทิศทางเดียวกัน
  • Translate not found: focus_on_tasks Translate not found: sprints
    Translate not found: keep_the_team_focused_more_r_speed
  • Translate not found: work_anywhere CRM
    Translate not found: one_space_to_post_projects_connect_with_talent_and_build_results_together
  • วางแผนอย่างแม่นยำ

    แผนภูมิแกนท์

    Translate not found: schedule_adjust_and_track_relations_to_ensure_that_projects_stay_on_time_
    Translate not found: learn_more
  • จัดระเบียบงาน

    แผ่นไม้

    Translate not found: structure_projects_monitor_progress_and_keep_everything_under_control
    Translate not found: learn_more
  • Translate not found: visualize_workflows

    แคนบัน

    Translate not found: flexible_boards_where_tasks_flow_priorities_stand_out_and_progress_stays_visible
    Translate not found: learn_more
  • จับทุกงาน

    รายการที่ต้องทำ

    จากบันทึกด่วนไปจนถึงเป้าหมายหลัก งานทุกอย่างจะอยู่ในที่เดียวและเสร็จสิ้น
    Translate not found: learn_more
  • มุ่งเน้นที่เวลา

    ปฏิทิน

    วางแผน กำหนดเวลา และประสานงานกับกำหนดเวลารวมถึงการประชุมเพื่อให้ทุกอย่างเป็นไปในทิศทางเดียวกัน
    Translate not found: learn_more
  • Translate not found: focus_on_tasks

    Translate not found: sprints

    Translate not found: flexible_planning_without_progress_in_real_time
    Translate not found: learn_more
  • Translate not found: work_anywhere

    CRM

    Translate not found: one_space_to_post_projects_connect_with_talent_and_build_results_together
    Translate not found: learn_more

Translate not found: unite_projects_teams_and_talents_on_platform_built_for_successful_work_all_the_gears_of_your_projects_spinning_in_one_place_together

ลองตอนนี้
  • แคนบัน
  • แผ่นไม้
  • แผนภูมิแกนท์
  • Translate not found: sprints
  • Translate not found: documents
  • ตาราง
  • ปฏิทิน
  • รายงาน
  • Translate not found: wikis
  • CRM
  • Translate not found: ai_
ประโยชน์

Translate not found: your_command_center_for_effective_work Translate not found: effective_work

Translate not found: workspace_full_of_smart_moves_turn_small_sparks_into_big_projects

เครื่องยนต์โครงการแบบครบวงจร

Translate not found: plan_track_and_adjust_projects_without_switching_apps_ensuring_smoother_workflows
ลงทะเบียนทันที
ประสิทธิภาพ

Translate not found: all_your_projects_under_one_roof

จากการวางแผนไปจนถึงการจ้างงาน
เริ่มต้นฟรี
Translate not found: chat_share_files_and_coordinate_across_teams_keep_all_discussions_files_and_updates_in_one_place

Translate not found: hire_smart_work_smooth

Translate not found: instantly_find_and_assign_tasks_to_skilled_freelancers_ensuring_projects_move_forward_efficiently_while_maintaining_quality
Translate not found: plan1
Translate not found: track
Translate not found: deliver
คำถามที่พบบ่อย

Translate not found: got_questionsเรามีคุณ

Translate not found: our_mission_is_to_make_work_effortless_and_that_includes_guidance_for_closer_look_at_every_detail_check_out_our_full_faq_section_read_more_answers_
ZIO แตกต่างจากคนอื่นอย่างไร?
Translate not found: zio_is_a_single_platform_combined_crm
Translate not found: who_is_zio_built_for__individuals_teams_or_companies
Translate not found: zio_is_designed_for_teams_and_entrepreneurs
ZIO มีค่าใช้จ่ายเท่าไหร่?
Translate not found: zio_offers_8_personalized_pricing_plans_for_different_types_of_teams_from_19__to_495___choose_your_perfect_fit_learn_more_about_it_in_tariffs___tab Translate not found: tariffs_
ฉันสามารถใช้ ZIO ได้ฟรีหรือไม่?
แน่นอน! คุณไม่จำเป็นต้องซื้ออะไรถ้าคุณไม่ต้องทำงานใน ZIO workspace กับทีม แต่ถ้าคุณต้องการ - ลองแผนฟรีของเราก่อนแล้วอัปเกรดเมื่อใดก็ได้ตามความต้องการของคุณ
Translate not found: how_do_for_business
Translate not found: just_create_crm_will_work
ตัวเลือกการชำระเงินที่มีอยู่ใน ZIO คืออะไร?
Translate not found: zio_offers_secure_online_payments_with_multiple_options_you_can_pay_in_usd_or_rub_depending_on_your_preferences_and_all_transactions_are_processed_safely_within_the_platform
การจัดการโครงการและการชำระเงินบน ZIO ปลอดภัยหรือไม่?
อย่างแน่นอน! ZIO ใช้มาตรการรักษาความปลอดภัยตามมาตรฐานอุตสาหกรรมเพื่อปกป้องข้อมูลและการทำธุรกรรมของคุณ ดังนั้นคุณจึงสามารถมุ่งเน้นไปที่งานของคุณได้โดยไม่ต้องกังวล